/v2/users#

Method

URL

Description

GET

/v2/users

Retrieves current list of all users.

POST

/v2/users

Adds a new user.

PUT

/v2/users

Modifies an existing user.

PUT

/v2/users/deactivate

Deactivate an existing user.

PUT

/v2/users/reactivate

Reactivate an existing user.

DELETE

/v2/users

Deletes an existing user.

Header (required)#

x-lxt-api-token: “token from login”

GET#

/v2/users

  • Example 1: Get All Users

    Command:

    curl -s
         -H x-lxt-api-token:eyJ0eXAiOiJKV1QiLCJhbGciOiJSUzI1NiJ9[...]
         --insecure
         -w "RESP_CODE: %{response_code}"
         -X GET https://<IP or FQDN>/api/v2/users
    

    Output (formatted):

     {
      "status":200,
      "message":"Success",
      "data":[
        {
          "email":"tset",
          "id":"IPM0N3CRFDHM4GQK15319464799176RQ299QFIJBA8B",
          "userId":"test",
          "firstName":"Bob",
          "lastName":"Smith",
          "status":"active",
          "customerId":null
        },
        {
          "email":"test",
          "id":"RUKTJDOYFSGJ4JO11532442929347PUPJAMFGP8TYE6",
          "userId":"loc",
          "firstName":"",
          "lastName":"",
          "status":"active",
          "customerId":null
        }
      ]
    }
    

    RESP_CODE: 200

  • Example 2: Get Users with query parameter email

    Command:

    curl -s
         -H x-lxt-api-token:eyJ0eXAiOiJKV1QiLCJhbGciOiJSUzI1NiJ9[...]
         --insecure
         -w "RESP_CODE: %{response_code}"
         -X GET https://<IP or FQDN>/api/v2/users?email=tset
    

    Output (formatted):

    {
    
      "status":200,
      "message":"Success",
      "data":[{"email":"tset",
               "id":"IPM0N3CRFDHM4GQK15319464799176RQ299QFIJBA8B",
               "userId":"test",
               "firstName":"Bob",
               "lastName":"Smith",
               "status":"active",
               "customerId":null
              }]
    }
    

    RESP_CODE: 200

  • Example 3: Get Users with query parameter userId

    Command:

    curl -s
         -H x-lxt-api-token:eyJ0eXAiOiJKV1QiLCJhbGciOiJSUzI1NiJ9[...]
         --insecure
         -w "RESP_CODE: %{response_code}"
         -X GET https://<IP or FQDN>/api/v2/users?userId=loc
    

    Output (formatted):

    {"status":200,
     "message":"Success",
     "data":[{"email":"test",
              "id":"RUKTJDOYFSGJ4JO11532442929347PUPJAMFGP8TYE6",
              "userId":"loc",
              "firstName":"",
              "lastName":"",
              "status":"active",
              "customerId":null}]
    }
    

    RESP_CODE: 200

  • Example 4: Get Users with an invalid email

    Command:

    curl -s
         -H x-lxt-api-token:eyJ0eXAiOiJKV1QiLCJhbGciOiJSUzI1NiJ9[...]
         --insecure
         -w "RESP_CODE: %{response_code}"
         -X GET https://<IP or FQDN>/api/v2/users?email=invalid@email.com
    

    Output (formatted):

    {
     "status":400,
     "message":"User(s) not found.",
     "data":[]
    }
    

    RESP_CODE: 400

POST#

Use POST to add a new user. An error will be returned if this user already exists in the system.

/v2/users

  • Example Input JSON

    The following JSON should be used when adding a new user to the system. POST parameters should be in JSON only.

    v2users.add.user1

    {
     "userId":"testuser1", (required)
     "password":"password1", (optional)
     "email":"testuser1@test.com", (required)
     "firstName":"TFirst", (optional)
     "lastName":"TLast", (optional)
     "customerId":"1234", (optional)
     "customerName":"", (optional, recommended if customerId is provided)
     "roles":[ (optional)
              {
               "name":"layerx_role1", (optional)
               "product":"Global SIP"(optional)
              }]
    }
    
    • customerName

      The API will automatically create a customer for the user if customerName is provided. The customerName will be returned with each subsequent API GET request. The customerName should be unique. New customers can be seen in the user interface under the Access Controls-> Customer area. The admin user can then add, modify, or delete resource filters to control what data this user can see.

    • customerId

      The API also supports the use of a customerId. The customerId is usually a customer specific unique identifier that has meaning to the end user. If customerId is provided, the API will use the customerId as the determining factor on whether or not to create a new customer. The API will automatically create a new customer for the user if customerId does not already exist in the system.

      Note

      customerName is still an optional field. The system still needs something user friendly to display to the end user in the user interface.

      customerId is usually not very meaningful or useful to the end user. It is recommended that the customerName is also used in conjuntion with customerId to provide a user friendly customer name.

  • POST High Level (No customer information)

    The following flow demonstrates the system behavior when customerId and customerName are not provided.

    VAA-dashboard-API-high-level-no-cust-info

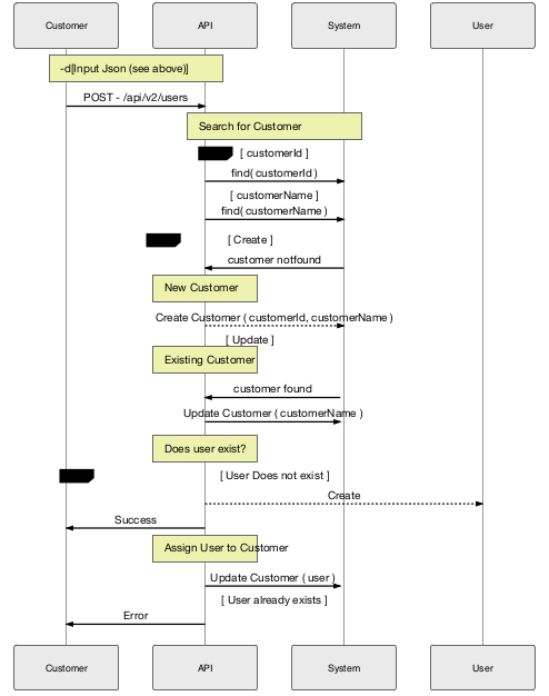
  • POST High Level (with customer information)

    The following flow demonstrates the system behavior when customerId and customerName are provided.

    VAA-dashboard-API-high-level-with-cust-info

  • Example 1: Add new user

    Command:

    curl -s
         -H x-lxt-api-token:eyJ0eXAiOiJKV1QiLCJhbGciOiJSUzI1NiJ9[...]
         --insecure
         -w "RESP_CODE: %{response_code}"
         -d@test_data/v2users.add.user1
         -X POST https://<IP or FQDN>/api/v2/users
    

    or

    curl -s
         -H x-lxt-api-token:eyJ0eXAiOiJKV1QiLCJhbGciOiJSUzI1NiJ9[...]
         --insecure
         -w "RESP_CODE: %{response_code}"
         -d '{"userId":"testuser1",
              "password":"password1",
              "email":"testuser1@test.com",
              "firstName":"TFisrt",
              "lastName":"TLast",
              "roles": [{"name":"layerx_role1",
                         "product":"Global SIP"}]
             }'
         -X POST https://<IP or FQDN>/api/v2/users
    

    Output (formatted):

    {"status":200,
     "message":"Success",
     "data":[{"email":"testuser1@test.com",
              "id":"4e37d6c336d2adbf52bbc5dda8[...]",
              "userId":"testuser1",
              "firstName":"TFirst",
              "lastName":"TLast",
              "status":"active",
              "customerId":null }]
    }
    

    RESP_CODE: 200

  • Example 2: Add an existing user

    Command:

    curl -s
         -H x-lxt-api-token:eyJ0eXAiOiJKV1QiLCJhbGciOiJSUzI1NiJ9[...]
         --insecure
         -w "RESP_CODE: %{response_code}"
         -d@test_data/v2users.add.user1
         -X POST https://<IP or FQDN>/api/v2/users
    

    Output (formatted):

    {"status":400,
     "message":"User already exists.",
     "data":[]
    }
    

    RESP_CODE: 400

PUT#

Use PUT to modify an existing user. An error will be returned if the user does not exist in the system.

/v2/users
/v2/users/deactivate
/v2/users/reactivate
  • Example Input JSON

    The following JSON should be used when modifying a new user to the system. PUT parameters should be in JSON only.

    v2users.modify.user1

    {"id":"xxxxxxxxxxxxxxxxx", (optional)
     "userId":"testuser1", (required)
     "password":"password1", (optional)
     "email":"testuser1@test.com", (required)
     "firstName":"Firstname Changed", (optional)
     "lastName":"Last Name changed", (optional)
     "customerId":"1234", (optional)
     "customerName":"Customer B", (optional, recommended if customerId is provided)
     "roles":[ (optional)
        {"name":"layerx_role1", (optional)
         "product":"Global SIP"(optional)
        }]
    }
    
  • customerName and customerId

    Please refer to POST section for customerName and customerId parameters.

  • Example 1: Update existing user

    Command:

    curl -s
         -H x-lxt-api-token:eyJ0eXAiOiJKV1QiLCJhbGciOiJSUzI1NiJ9[...]
         --insecure
         -w "RESP_CODE: %{response_code}"
         -d@test_data/v2users.modify.user1
         -X PUT https://<IP or FQDN>/api/v2/users
    

    or

    curl -s
         -H x-lxt-api-token:eyJ0eXAiOiJKV1QiLCJhbGciOiJSUzI1NiJ9[...]
         --insecure
         -w "RESP_CODE: %{response_code}"
         -d '{"id":"xxxxxxxxxxxxxxxxx",
              "userId":"testuser1",
              "password":"password1",
              "email":"testuser1@Changed",
              "lastName":"Last Name changed",
              "customerId":"1234",
              "roles":[{"name":"layerx_role1",
                        "product":"Global SIP"}]}'
        -X PUT https://<IP or FQDN>/api/v2/users
    

    Output (formatted):

    {"status":201,
     "message":"Success",
     "data":{"email":"testuser1@test.com",
            "id":"4e37d6c336d2adbf52bbc5d[...]",
            "userId":"testuser1",
            "firstName":"Firstname Changed",
            "lastName":"Last Name changed",
            "status":"active",
            "customerId":"1234" }
    }
    

    RESP_CODE: 200

  • Example 2: Deactivate user

    Command:

    curl -s
         -H x-lxt-api-token:eyJ0eXAiOiJKV1QiLCJhbGciOiJSUzI1NiJ9[...]
         --insecure
         -w "RESP_CODE: %{response_code}"
         -d@test_data/v2users.modify.user1
         -X PUT https://<IP or FQDN>/api/v2/users/deactivate
    

    or

    curl -s
         -H x-lxt-api-token:eyJ0eXAiOiJKV1QiLCJhbGciOiJSUzI1NiJ9[...]
         --insecure
         -w "RESP_CODE: %{response_code}"
         -d '{"id":"xxxxxxxxxxxxxxxxx",
              "userId":"testuser1",
              "password":"password1",
              "email":"testuser1@Changed",
              "lastName":"Last Name changed",
              "customerId":"1234",
              "roles":[{"name":"layerx_role1",
                         "product":"Global SIP"}]}'
        -X PUT https://<IP or FQDN>/api/v2/users/deactivate
    

    Output (formatted):

    {"status":201,
     "message":"Success",
     "data":{"email":"testuser1@test.com",
             "id":"4e37d6c336d2adbf52bb[...]",
             "userId":"testuser1",
             "firstName":"Firstname Changed",
             "lastName":"Last Name changed",
             "status":"inactive",
             "customerId":"1234"}
    }
    

    RESP_CODE: 200

  • Example 2: Reactivate user

    Command:

    curl -s
         -H x-lxt-api-token:eyJ0eXAiOiJKV1QiLCJhbGciOiJSUzI1NiJ9[...]
         --insecure
         -w "RESP_CODE: %{response_code}"
         -d@test_data/v2users.modify.user1
         -X PUT https://<IP or FQDN>/api/v2/users/reactivate
    

    or

    curl -s
         -H x-lxt-api-token:eyJ0eXAiOiJKV1QiLCJhbGciOiJSUzI1NiJ9[...]
         --insecure
         -w "RESP_CODE: %{response_code}"
         -d '{"id":"xxxxxxxxxxxxxxxxx",
              "userId":"testuser1",
              "password":"password1",
              "email":"testuser1@Changed",
              "lastName":"Last Name changed",
              "customerId":"1234",
              "roles":[{"name":"layerx_role1",
                         "product":"Global SIP"}]}'
        -X PUT https://<IP or FQDN>/api/v2/users/reactivate
    

    Output (formatted):

    {"status":201,
     "message":"Success",
     "data":{"email":"testuser1@test.com",
             "id":"4e37d6c336d2adbf52bbc[...]",
             "userId":"testuser1",
             "firstName":"Firstname Changed",
             "lastName":"Last Name changed",
             "status":"active",
             "customerId":"1234"}
    }
    

    RESP_CODE: 200

DELETE#

Use DELETE to delete a user from the system.

/v2/users

  • Example Input JSON

    See POST and PUT section for example JSON. DELETE parameters should be in JSON only.

  • Example 1: Delete existing user

    Command:

    curl -s
         -H x-lxt-api-token:eyJ0eXAiOiJKV1QiLCJhbGciOiJSUzI1NiJ9[...]
         --insecure
         -w "RESP_CODE: %{response_code}"
         -d@test_data/v2users.add.user1
         -X DELETE https://<IP or FQDN>/api/v2/users
    

    or

    curl -s
         -H x-lxt-api-token:eyJ0eXAiOiJKV1QiLCJhbGciOiJSUzI1NiJ9[...]
         --insecure
         -w "RESP_CODE: %{response_code}"
         -d '{"id":"xxxxxxxxxxxxxxxxx",
              "userId":"testuser1",
              "password":"password1",
              "email":"testuser1@Changed",
              "lastName":"Last Name changed",
              "customerId":"1234",
              "roles":[{"name":"layerx_role1",
                        "product":"Global SIP"}]}'
         -X DELETE https://<IP or FQDN>/api/v2/users
    

    Output (formatted):

    {"status":201,
     "message":"Success",
     "data":[]
    }
    

    RESP_CODE: 200

  • Example 2: Delete existing user again

    Command:

    curl -s
         -H x-lxt-api-token:eyJ0eXAiOiJKV1QiLCJhbGciOiJSUzI1NiJ9[...]
         --insecure
         -w "RESP_CODE: %{response_code}"
         -d@test_data/v2users.add.user1
         -X DELETE https://<IP or FQDN>/api/v2/users
    

    or

    curl -s
         -H x-lxt-api-token:eyJ0eXAiOiJKV1QiLCJhbGciOiJSUzI1NiJ9[...]
         --insecure
         -w "RESP_CODE: %{response_code}"
         -d '{"id":"xxxxxxxxxxxxxxxxx",
              "userId":"testuser1",
              "password":"password1",
              "email":"testuser1@Changed",
              "lastName":"Last Name changed",
              "customerId":"1234",
              "roles":[{"name":"layerx_role1",
                        "product":"Global SIP"}]}'
         -X DELETE https://<IP or FQDN>/api/v2/users
    

    Output (formatted):

    {"status":404,
     "message":"Invalid user",
     "data":[]
    }
    

    RESP_CODE: 404