/v2/users#
Method |
URL |
Description |
|---|---|---|
GET |
|
Retrieves current list of all users. |
POST |
|
Adds a new user. |
PUT |
|
Modifies an existing user. |
PUT |
|
Deactivate an existing user. |
PUT |
|
Reactivate an existing user. |
DELETE |
|
Deletes an existing user. |
Header (required)#
x-lxt-api-token: “token from login”
GET#
/v2/users
Example 1: Get All Users
Command:
curl -s -H x-lxt-api-token:eyJ0eXAiOiJKV1QiLCJhbGciOiJSUzI1NiJ9[...] --insecure -w "RESP_CODE: %{response_code}" -X GET https://<IP or FQDN>/api/v2/users
Output (formatted):
{ "status":200, "message":"Success", "data":[ { "email":"tset", "id":"IPM0N3CRFDHM4GQK15319464799176RQ299QFIJBA8B", "userId":"test", "firstName":"Bob", "lastName":"Smith", "status":"active", "customerId":null }, { "email":"test", "id":"RUKTJDOYFSGJ4JO11532442929347PUPJAMFGP8TYE6", "userId":"loc", "firstName":"", "lastName":"", "status":"active", "customerId":null } ] }
RESP_CODE:
200Example 2: Get Users with query parameter
emailCommand:
curl -s -H x-lxt-api-token:eyJ0eXAiOiJKV1QiLCJhbGciOiJSUzI1NiJ9[...] --insecure -w "RESP_CODE: %{response_code}" -X GET https://<IP or FQDN>/api/v2/users?email=tsetOutput (formatted):
{ "status":200, "message":"Success", "data":[{"email":"tset", "id":"IPM0N3CRFDHM4GQK15319464799176RQ299QFIJBA8B", "userId":"test", "firstName":"Bob", "lastName":"Smith", "status":"active", "customerId":null }] }
RESP_CODE:
200Example 3: Get Users with query parameter
userIdCommand:
curl -s -H x-lxt-api-token:eyJ0eXAiOiJKV1QiLCJhbGciOiJSUzI1NiJ9[...] --insecure -w "RESP_CODE: %{response_code}" -X GET https://<IP or FQDN>/api/v2/users?userId=locOutput (formatted):
{"status":200, "message":"Success", "data":[{"email":"test", "id":"RUKTJDOYFSGJ4JO11532442929347PUPJAMFGP8TYE6", "userId":"loc", "firstName":"", "lastName":"", "status":"active", "customerId":null}] }
RESP_CODE:
200Example 4: Get Users with an invalid email
Command:
curl -s -H x-lxt-api-token:eyJ0eXAiOiJKV1QiLCJhbGciOiJSUzI1NiJ9[...] --insecure -w "RESP_CODE: %{response_code}" -X GET https://<IP or FQDN>/api/v2/users?email=invalid@email.comOutput (formatted):
{ "status":400, "message":"User(s) not found.", "data":[] }
RESP_CODE:
400
POST#
Use POST to add a new user. An error will be returned if this user already exists in the system.
/v2/users
Example Input JSON
The following JSON should be used when adding a new user to the system. POST parameters should be in JSON only.
v2users.add.user1{ "userId":"testuser1", (required) "password":"password1", (optional) "email":"testuser1@test.com", (required) "firstName":"TFirst", (optional) "lastName":"TLast", (optional) "customerId":"1234", (optional) "customerName":"", (optional, recommended if customerId is provided) "roles":[ (optional) { "name":"layerx_role1", (optional) "product":"Global SIP"(optional) }] }
customerNameThe API will automatically create a customer for the user if
customerNameis provided. ThecustomerNamewill be returned with each subsequent API GET request. ThecustomerNameshould be unique. New customers can be seen in the user interface under the Access Controls-> Customer area. The admin user can then add, modify, or delete resource filters to control what data this user can see.customerIdThe API also supports the use of a
customerId. ThecustomerIdis usually a customer specific unique identifier that has meaning to the end user. IfcustomerIdis provided, the API will use thecustomerIdas the determining factor on whether or not to create a new customer. The API will automatically create a new customer for the user ifcustomerIddoes not already exist in the system.Note
customerNameis still an optional field. The system still needs something user friendly to display to the end user in the user interface.customerIdis usually not very meaningful or useful to the end user. It is recommended that thecustomerNameis also used in conjuntion withcustomerIdto provide a user friendly customer name.
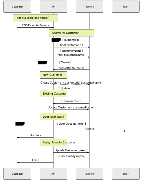
POST High Level (No customer information)
The following flow demonstrates the system behavior when
customerIdandcustomerNameare not provided.
POST High Level (with customer information)
The following flow demonstrates the system behavior when
customerIdandcustomerNameare provided.
Example 1: Add new user
Command:
curl -s -H x-lxt-api-token:eyJ0eXAiOiJKV1QiLCJhbGciOiJSUzI1NiJ9[...] --insecure -w "RESP_CODE: %{response_code}" -d@test_data/v2users.add.user1 -X POST https://<IP or FQDN>/api/v2/users
or
curl -s -H x-lxt-api-token:eyJ0eXAiOiJKV1QiLCJhbGciOiJSUzI1NiJ9[...] --insecure -w "RESP_CODE: %{response_code}" -d '{"userId":"testuser1", "password":"password1", "email":"testuser1@test.com", "firstName":"TFisrt", "lastName":"TLast", "roles": [{"name":"layerx_role1", "product":"Global SIP"}] }' -X POST https://<IP or FQDN>/api/v2/users
Output (formatted):
{"status":200, "message":"Success", "data":[{"email":"testuser1@test.com", "id":"4e37d6c336d2adbf52bbc5dda8[...]", "userId":"testuser1", "firstName":"TFirst", "lastName":"TLast", "status":"active", "customerId":null }] }
RESP_CODE:
200Example 2: Add an existing user
Command:
curl -s -H x-lxt-api-token:eyJ0eXAiOiJKV1QiLCJhbGciOiJSUzI1NiJ9[...] --insecure -w "RESP_CODE: %{response_code}" -d@test_data/v2users.add.user1 -X POST https://<IP or FQDN>/api/v2/users
Output (formatted):
{"status":400, "message":"User already exists.", "data":[] }
RESP_CODE:
400
PUT#
Use PUT to modify an existing user. An error will be returned if the user does not exist in the system.
/v2/users
/v2/users/deactivate
/v2/users/reactivate
Example Input JSON
The following JSON should be used when modifying a new user to the system. PUT parameters should be in JSON only.
v2users.modify.user1{"id":"xxxxxxxxxxxxxxxxx", (optional) "userId":"testuser1", (required) "password":"password1", (optional) "email":"testuser1@test.com", (required) "firstName":"Firstname Changed", (optional) "lastName":"Last Name changed", (optional) "customerId":"1234", (optional) "customerName":"Customer B", (optional, recommended if customerId is provided) "roles":[ (optional) {"name":"layerx_role1", (optional) "product":"Global SIP"(optional) }] }
customerNameandcustomerIdPlease refer to POST section for
customerNameandcustomerIdparameters.Example 1: Update existing user
Command:
curl -s -H x-lxt-api-token:eyJ0eXAiOiJKV1QiLCJhbGciOiJSUzI1NiJ9[...] --insecure -w "RESP_CODE: %{response_code}" -d@test_data/v2users.modify.user1 -X PUT https://<IP or FQDN>/api/v2/users
or
curl -s -H x-lxt-api-token:eyJ0eXAiOiJKV1QiLCJhbGciOiJSUzI1NiJ9[...] --insecure -w "RESP_CODE: %{response_code}" -d '{"id":"xxxxxxxxxxxxxxxxx", "userId":"testuser1", "password":"password1", "email":"testuser1@Changed", "lastName":"Last Name changed", "customerId":"1234", "roles":[{"name":"layerx_role1", "product":"Global SIP"}]}' -X PUT https://<IP or FQDN>/api/v2/users
Output (formatted):
{"status":201, "message":"Success", "data":{"email":"testuser1@test.com", "id":"4e37d6c336d2adbf52bbc5d[...]", "userId":"testuser1", "firstName":"Firstname Changed", "lastName":"Last Name changed", "status":"active", "customerId":"1234" } }
RESP_CODE:
200Example 2: Deactivate user
Command:
curl -s -H x-lxt-api-token:eyJ0eXAiOiJKV1QiLCJhbGciOiJSUzI1NiJ9[...] --insecure -w "RESP_CODE: %{response_code}" -d@test_data/v2users.modify.user1 -X PUT https://<IP or FQDN>/api/v2/users/deactivate
or
curl -s -H x-lxt-api-token:eyJ0eXAiOiJKV1QiLCJhbGciOiJSUzI1NiJ9[...] --insecure -w "RESP_CODE: %{response_code}" -d '{"id":"xxxxxxxxxxxxxxxxx", "userId":"testuser1", "password":"password1", "email":"testuser1@Changed", "lastName":"Last Name changed", "customerId":"1234", "roles":[{"name":"layerx_role1", "product":"Global SIP"}]}' -X PUT https://<IP or FQDN>/api/v2/users/deactivate
Output (formatted):
{"status":201, "message":"Success", "data":{"email":"testuser1@test.com", "id":"4e37d6c336d2adbf52bb[...]", "userId":"testuser1", "firstName":"Firstname Changed", "lastName":"Last Name changed", "status":"inactive", "customerId":"1234"} }
RESP_CODE:
200Example 2: Reactivate user
Command:
curl -s -H x-lxt-api-token:eyJ0eXAiOiJKV1QiLCJhbGciOiJSUzI1NiJ9[...] --insecure -w "RESP_CODE: %{response_code}" -d@test_data/v2users.modify.user1 -X PUT https://<IP or FQDN>/api/v2/users/reactivate
or
curl -s -H x-lxt-api-token:eyJ0eXAiOiJKV1QiLCJhbGciOiJSUzI1NiJ9[...] --insecure -w "RESP_CODE: %{response_code}" -d '{"id":"xxxxxxxxxxxxxxxxx", "userId":"testuser1", "password":"password1", "email":"testuser1@Changed", "lastName":"Last Name changed", "customerId":"1234", "roles":[{"name":"layerx_role1", "product":"Global SIP"}]}' -X PUT https://<IP or FQDN>/api/v2/users/reactivate
Output (formatted):
{"status":201, "message":"Success", "data":{"email":"testuser1@test.com", "id":"4e37d6c336d2adbf52bbc[...]", "userId":"testuser1", "firstName":"Firstname Changed", "lastName":"Last Name changed", "status":"active", "customerId":"1234"} }
RESP_CODE:
200
DELETE#
Use DELETE to delete a user from the system.
/v2/users
Example Input JSON
See POST and PUT section for example JSON. DELETE parameters should be in JSON only.
Example 1: Delete existing user
Command:
curl -s -H x-lxt-api-token:eyJ0eXAiOiJKV1QiLCJhbGciOiJSUzI1NiJ9[...] --insecure -w "RESP_CODE: %{response_code}" -d@test_data/v2users.add.user1 -X DELETE https://<IP or FQDN>/api/v2/users
or
curl -s -H x-lxt-api-token:eyJ0eXAiOiJKV1QiLCJhbGciOiJSUzI1NiJ9[...] --insecure -w "RESP_CODE: %{response_code}" -d '{"id":"xxxxxxxxxxxxxxxxx", "userId":"testuser1", "password":"password1", "email":"testuser1@Changed", "lastName":"Last Name changed", "customerId":"1234", "roles":[{"name":"layerx_role1", "product":"Global SIP"}]}' -X DELETE https://<IP or FQDN>/api/v2/users
Output (formatted):
{"status":201, "message":"Success", "data":[] }
RESP_CODE:
200Example 2: Delete existing user again
Command:
curl -s -H x-lxt-api-token:eyJ0eXAiOiJKV1QiLCJhbGciOiJSUzI1NiJ9[...] --insecure -w "RESP_CODE: %{response_code}" -d@test_data/v2users.add.user1 -X DELETE https://<IP or FQDN>/api/v2/users
or
curl -s -H x-lxt-api-token:eyJ0eXAiOiJKV1QiLCJhbGciOiJSUzI1NiJ9[...] --insecure -w "RESP_CODE: %{response_code}" -d '{"id":"xxxxxxxxxxxxxxxxx", "userId":"testuser1", "password":"password1", "email":"testuser1@Changed", "lastName":"Last Name changed", "customerId":"1234", "roles":[{"name":"layerx_role1", "product":"Global SIP"}]}' -X DELETE https://<IP or FQDN>/api/v2/users
Output (formatted):
{"status":404, "message":"Invalid user", "data":[] }
RESP_CODE:
404