Customer Onboarding Quick Start Guide (Multiple Vendors)#

Overview#

This quick start guide provides a walk through of the steps Provider admins can follow for a complete on-boarding of customers in a single of multi vendor deployment.

@startuml
'End-to-end Customer Process Flowchart
!include style.iuml
card #EEEEEE "Customer on-boarding" {
  :[[../src/user/end-to-end-customer-process.html#hierarchies-customers Hierarchies and Customers]];
  :[[../src/user/end-to-end-customer-process.html#customer-level-config Customer Level Configuration]];
  :[[../src/user/end-to-end-customer-process.html#manage-devices Manage Devices]];
  if (Customer and Site Dial Plans?) then (Yes)
    :[[../src/user/end-to-end-customer-process.html#cust-and-site-dial-plans Customer and Site Dial Plans]];
  else
    -> No;
  endif
  :[[../src/user/intro-to-number-management.html Number Management]];
  :[[../src/user/end-to-end-customer-process.html#customer-services Customer Services]];
  :[[../src/user/end-to-end-customer-process.html#user-import User Import]];
  :[[../src/user/end-to-end-customer-process.html#manage-subscribers Manage users]];
}
@enduml

Hierarchies and customers#

@startuml
'Hierarchies and Customer Configuration Flowchart
!include style.iuml
start
:Hierarchies;
note right
  * [[../src/user/concepts-hierarchy.html Overview]]
  * [[../src/user/set-lang-hierarchy-node.html Localization]]
end note
:[[../src/user/create-customer.html Manage Customers]];
note right
   Note PROVIDER_TEMPLATE in:
   [[../src/user/concepts-site-defaults-doc-templates.html Site Defaults Doc Templates]]
end note
:[[../src/user/site-defaults.html Site Defaults]];
note right
   Note CUSTOMER_TEMPLATE in:
   [[../src/user/concepts-site-defaults-doc-templates.html Site Defaults Doc Templates]]
end note
:[[../src/user/create-site.html Create Sites]];
:Next steps;
note right
  * [[../src/user/end-to-end-customer-process.html#customer-level-config Customer Level Configuration]]
end note
@enduml

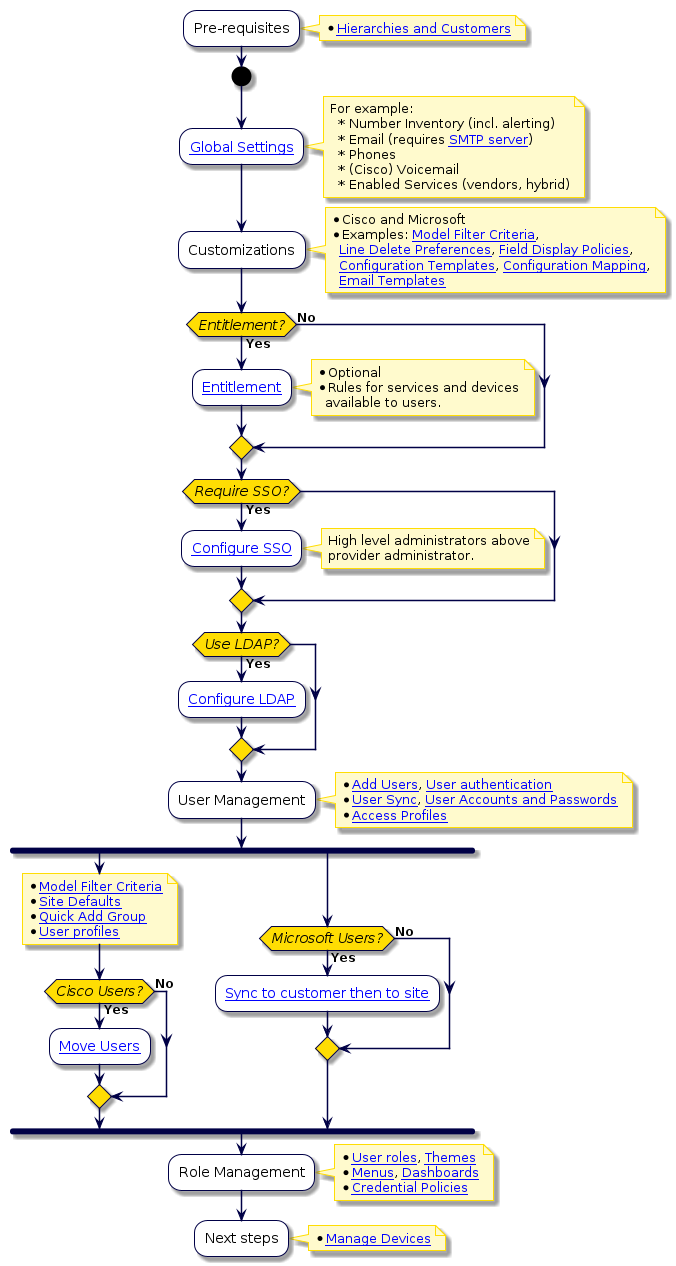
Customer-level configuration#

@startuml
'Customer Level Configuration Flowchart
!include style.iuml
:Pre-requisites;
note right
  * [[../src/user/end-to-end-customer-process.html#hierarchies-customers Hierarchies and Customers]]
end note
start
:[[../src/user/concepts-global-settings.html Global Settings]];
note right
 For example:
   * Number Inventory (incl. alerting)
   * Email (requires [[../src/user/concepts-SMTP-server.html SMTP server]])
   * Phones
   * (Cisco) Voicemail
   * Enabled Services (vendors, hybrid)
end note
:Customizations;
note right
  * Cisco and Microsoft
  * Examples: [[../src/user/concepts-model-filter-criteria.html Model Filter Criteria]],
    [[../src/user/concepts-line-deletion-prefs.html Line Delete Preferences]], [[../src/user/field-display-policies.html Field Display Policies]],
    [[../src/user/concepts-config-templates.html Configuration Templates]], [[../src/user/concepts-config-mapping-files-overview.html Configuration Mapping]],
    [[../src/user/concepts-email.html Email Templates]]
end note
if (Entitlement?) then (Yes)
  :[[../src/user/entitlement.html Entitlement]];
  note right
    * Optional
    * Rules for services and devices
      available to users.
  end note
else (No)
endif
if (Require SSO?) then (Yes)
  :[[../src/user/sso-sp-settings.html Configure SSO]];
  note right
    High level administrators above
    provider administrator.
  end note
endif
if (Use LDAP?) then (Yes)
  :[[../src/user/add-ldap-server.html Configure LDAP]];
endif
:User Management;
note right
  * [[../src/user/user-management-overview.html Add Users]], [[../src/user/concepts-user-authentication.html User authentication]]
  * [[../src/user/subscriber-and-user-synchronization.html User Sync]], [[../src/user/password-management-overview.html User Accounts and Passwords]]
  * [[../src/user/access-profiles.html Access Profiles]]
end note
fork
note right
  * [[../src/user/concepts-model-filter-criteria.html Model Filter Criteria]]
  * [[../src/user/site-defaults.html Site Defaults]]
  * [[../src/user/quick-add-subscriber-groups.html Quick Add Group]]
  * [[../src/user/concepts-subscriber-profiles.html User profiles]]
end note
if (Cisco Users?) then (Yes)
  :[[../src/user/move-users.html Move Users]];
else (No)
endif
fork again
if (Microsoft Users?) then (Yes)
  :[[../src/user/sync-ms-users-to-sites.html Sync to customer then to site]];
else (No)
endif
end fork
:Role Management;
note right
  * [[../src/user/concepts-user-roles.html User roles]], [[../src/user/concepts-themes.html Themes]]
  * [[../src/user/concepts-menu-layout.html Menus]], [[../src/user/automate-dashboards.html Dashboards]]
  * [[../src/user/deploy-custom-credential-policy.html Credential Policies]]
end note
:Next steps;
note right
  * [[../src/user/end-to-end-customer-process.html#manage-devices Manage Devices]]
end note
@enduml

Manage devices#

General devices and Automate apps#

@startuml
'Manage Devices Process Flowchart
!include style.iuml
:[[../src/user/end-to-end-customer-process.html Customer On-boarding]];
start
if (VOSS Insights Configuration?) then (Yes)
    :[[../src/user/index-core-feature.html#voss-insights VOSS Insights]];
else
    -> No;
endif
if (SMTP Server Configuration?) then (Yes)
    :[[../src/user/index-core-feature.html#smtp-server SMTP Server]];
else
    -> No;
endif
if (VOSS Phone Server Configuration?) then (Yes)
    :[[../src/user/index-core-feature.html#voss-phone-server-management VOSS Phone Server]];
else
    -> No;
endif
if (LDAP Configuration?) then (Yes)
    :[[../src/user/index-core-feature.html#ldap-management LDAP Management]];
else
    -> No;
endif
:Next steps;
note right
  [[../src/user/end-to-end-customer-process.html#manage-devices-cisco-msft UC Apps: Cisco and Microsoft]]
end note
@enduml

UC apps: Cisco, Microsoft, NDLs#

@startuml
'Manage Devices UC Apps Process Flowchart
!include style.iuml
:[[../src/user/end-to-end-customer-process.html Customer On-boarding]];
start
fork
  if (Cisco Apps?) then (Yes)
    :[[../src/user/ch-feat-customer-mgt.html#extension-mobility-cross-cluster-emcc Extension Mobility Cross Cluster]];
    :[[../src/user/ch-feat-cisco-apps-mgt.html#cisco-apps-management Cisco Apps Management]];
    note right
      [[../src/user/reference-site-management-cuc-localization.html CUC Localization]]
    end note
  else
  -> No;
  endif
fork again
  if (Microsoft Apps?) then (Yes)
    :[[../src/user/ch-feat-ms-apps-mgt.html Microsoft Apps Management]];
  else
  -> No;
  endif
end fork
note right
  Vendor Devices:
   * Cisco Apps
   * MS Apps
end note
:[[../src/user/concepts-network-device-list.html Network Device Lists (NDL)]];
note right
  * Associate devices
  * Manage NDLs
  * [[../src/user/concepts-network-device-list.html Assign NDLs to Sites]]
end note
:Next steps;
note right
  [[../src/user/end-to-end-customer-process.html#end-to-end-data-sync Data Sync]]
end note
@enduml

Data sync#

 @startuml
 'Data Sync Flowchart
 !include style.iuml
 :Previous steps;
 note right
   * [[../src/user/end-to-end-customer-process.html#uc-apps-cisco-and-microsoft-network-device-lists UC Apps: Cisco and Microsoft, Network Device Lists]]
 end note
:Develop Sync Strategy;
note right
  * [[../src/user/best-practices/best-prac-sync-overview.html Overview]]
  * [[../src/user/best-practices/index-best-practices.html#data-sync Best Practices for Devices]]
end note
:Develop Sync Schedule;
note right
  * [[../src/user/enable-scheduled-data-sync.html Sync Schedule]]
  * [[../src/user/best-practices/best-prac-schedule-sync.html Sync Schedule Best Practices]]
end note
:Set up Model Type Lists;
note right
  * [[../src/user/data-sync-with-mtl.html Set up Model Type List]]
  * [[../src/user/create-targeted-mtl.html Targeted Model Type List]]
end note
:Set up Model Instance Filters;
note right
  * [[../src/user/concepts-model-instance-filters.html Model Instance Filters]]
end note
:Sync;
note right
   * VOSS Automate <-> devices
   * [[../src/user/concepts-data-sync.html Data Sync]]
   * [[../src/user/create-data-sync.html Custom Data Syncs]]
end note
:Next steps;
note right
  *  [[../src/user/end-to-end-customer-process.html#customer-and-site-dial-plans Customer and Site Dial Plans]]
end note
@enduml

Customer and site dial plans#

@startuml
'Customer and Site Dial Plans Process Flowchart
!include style.iuml
:Previous steps;
note right
  * [[../src/user/end-to-end-customer-process.html#uc-apps-cisco-and-microsoft-network-device-lists UC Apps: Cisco and Microsoft, Network Device Lists]]
end note
start
fork
    if (Cisco Custom Dial Plans?) then (Yes)
      :[[../src/user/feature/cisco-custom-dialplan.html Custom Dial Plan Management]];
  else
  -> No;
    endif
  fork again
    if (Cisco HCS Dial Plans?) then (Yes)
      :[[../src/user/concepts-dialplan-overview.html Cisco Dial Plan Management]];
  else
  -> No;
    endif
  fork again
    if (Microsoft Dial Plans?) then (Yes)
      :[[../src/user/concepts-intro-ms-dialplan-management.html MS Teams Dial Plan Management]];
  else
  -> No;
    endif
  end fork
:Site Management;
note right
  * [[../src/user/site-defaults.html#edit-site-defaults Review Site Defaults]]
end note
:Next steps;
note right
  [[../src/user/intro-to-number-management.html Number Management]]
end note
@enduml

Number management#

@startuml
'Number Management Flowchart
!include style.iuml
:Pre-requisites;
note right
  * [[../src/user/end-to-end-customer-process.html#dial-plans Customer and Site Dial Plans]]
  * [[../src/user/end-to-end-customer-process.html#manage-devices Manage Devices]]
  * [[../src/user/end-to-end-customer-process.html#network-device-lists Network Device Lists]]
end note
start
:[[../src/user/intro-to-number-management.html Number Management Workflow]];
note right
  * Number Management enabled for customer
  * Manage Internal Numbers (incl. Microsoft)
  * Manage E164 Numbers
end note
:Next steps;
note right
  * [[../src/user/end-to-end-customer-process.html#customer-services Customer Services]]
end note
@enduml

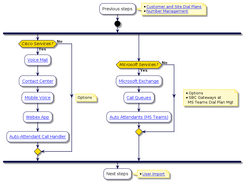
Customer services#

@startuml
'Customer Services Flowchart
!include style.iuml
:Previous steps;
note right
  * [[../src/user/end-to-end-customer-process.html#dial-plans Customer and Site Dial Plans]]
  * [[../src/user/end-to-end-customer-process.html#number-management Number Management]]
end note
start
fork
  if (Cisco Services?) then (Yes)
    note right
      Options
    end note
    :[[../src/user/create_vm_service.html Voice Mail]];
    :[[../src/user/contact-center.html Contact Center]];
    :[[../src/user/configure-intelligent-proximity-10x.html Mobile Voice]];
    :[[../src/user/webex-app-service.html Webex App]];
    :[[../src/user/concepts-aa-call-handler.html Auto-Attendant Call Handler]];
  else (No)
  endif
fork again
  if (Microsoft Services?) then (Yes)
    note right
      * Options
      * SBC Gateways at
        MS Teams Dial Plan Mgt
    end note
    :[[../src/user/concepts-ms-exchange.html Microsoft Exchange]];
    :[[../src/user/call-queues-ms-subscriber.html Call Queues]];
    :[[../src/user/auto-attendants-ms-subscriber.html Auto Attendants (MS Teams)]];
  else (No)
  endif
end fork
:Next steps;
note right
  * [[../src/user/end-to-end-customer-process.html#user-import User Import]]
end note
@enduml

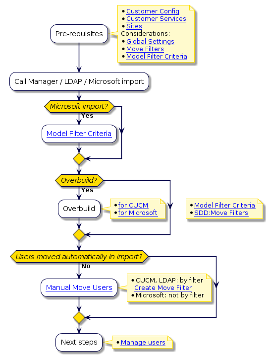
User import#

@startuml
'User Import Flowchart
!include style.iuml
:Pre-requisites;
note right
 * [[../src/user/end-to-end-customer-process.html#customer-level-config Customer Config]]
 * [[../src/user/end-to-end-customer-process.html#customer-services Customer Services]]
 * [[../src/user/create-site.html Sites]]
 Considerations:
 * [[../src/user/concepts-global-settings.html Global Settings]]
 * [[../src/user/create-move-filter.html Move Filters]]
 * [[../src/user/concepts-model-filter-criteria.html Model Filter Criteria]]
end note
:Call Manager / LDAP / Microsoft import;
if (Microsoft import?) then (Yes)
  :[[../src/user/concepts-model-filter-criteria.html Model Filter Criteria]];
 endif
if (Overbuild?) then (Yes)
   note right
 * [[../src/user/concepts-model-filter-criteria.html Model Filter Criteria]]
 * [[../src/user/site-defaults.html SDD:Move Filters]]
end note
:Overbuild;
note right
 * [[../src/user/run-overbuild.html for CUCM]]
 * [[../src/user/concepts-overbuild-msft-management.html for Microsoft]]
end note
endif
if (Users moved automatically in import?) then (No)
:[[../src/user/move-users.html Manual Move Users]];
note right
 * CUCM, LDAP: by filter
   [[../src/user/create-move-filter.html Create Move Filter]]
 * Microsoft: not by filter
end note
endif
:Next steps;
note right
  * [[../src/user/end-to-end-customer-process.html#manage-users Manage users]]
end note
@enduml

Manage users#

@startuml
'Manage Subscribers Flowchart
!include style.iuml
:Previous steps;
note right
  * [[../src/user/end-to-end-customer-process.html#user-import User Import]]
end note
fork
  if (Cisco Subscribers?) then (Yes)
    :[[../src/user/cisco-subscribers.html UCM Users]];
  else (No)
  endif
fork again
  if (Microsoft Subscribers?) then (Yes)
    :[[../src/user/ms-subscribers.html Microsoft users]];
    note right
      See [[../src/user/config-automate-for-ms-services.html#workflow-for-configuring-voss-automate-for-microsoft-services MS Workflow]]
    end note
  else (No)
  endif
end fork
note right
  * Quick User options
  * Configuration options:
    * Phone, Line, Hunt Groups, Call Pickup Groups
    * Voicemail, Extension Mobility, Conferencing
    * SNR, IM and Presence
    * Service Profile association
end note
end
@enduml